121

Usually I use shell command time. My purpose is to test if data is small, medium, large or very large set, how much time and memory usage will be.

Any tools for Linux or just Python to do this?

Tomerikoo
  • 18,379
  • 16
  • 47
  • 61
noomz
  • 1,955
  • 4
  • 18
  • 20

13 Answers13

153

Have a look at timeit, the python profiler and pycallgraph. Also make sure to have a look at the comment below by nikicc mentioning "SnakeViz". It gives you yet another visualisation of profiling data which can be helpful.

timeit

def test():
    """Stupid test function"""
    lst = []
    for i in range(100):
        lst.append(i)

if __name__ == '__main__':
    import timeit
    print(timeit.timeit("test()", setup="from __main__ import test"))

    # For Python>=3.5 one can also write:
    print(timeit.timeit("test()", globals=locals()))

Essentially, you can pass it python code as a string parameter, and it will run in the specified amount of times and prints the execution time. The important bits from the docs:

timeit.timeit(stmt='pass', setup='pass', timer=<default timer>, number=1000000, globals=None) Create a Timer instance with the given statement, setup code and timer function and run its timeit method with number executions. The optional globals argument specifies a namespace in which to execute the code.

... and:

Timer.timeit(number=1000000) Time number executions of the main statement. This executes the setup statement once, and then returns the time it takes to execute the main statement a number of times, measured in seconds as a float. The argument is the number of times through the loop, defaulting to one million. The main statement, the setup statement and the timer function to be used are passed to the constructor.

Note: By default, timeit temporarily turns off garbage collection during the timing. The advantage of this approach is that it makes independent timings more comparable. This disadvantage is that GC may be an important component of the performance of the function being measured. If so, GC can be re-enabled as the first statement in the setup string. For example:

timeit.Timer('for i in xrange(10): oct(i)', 'gc.enable()').timeit()

Profiling

Profiling will give you a much more detailed idea about what's going on. Here's the "instant example" from the official docs:

import cProfile
import re
cProfile.run('re.compile("foo|bar")')

Which will give you:

      197 function calls (192 primitive calls) in 0.002 seconds

Ordered by: standard name

ncalls  tottime  percall  cumtime  percall filename:lineno(function)
     1    0.000    0.000    0.001    0.001 <string>:1(<module>)
     1    0.000    0.000    0.001    0.001 re.py:212(compile)
     1    0.000    0.000    0.001    0.001 re.py:268(_compile)
     1    0.000    0.000    0.000    0.000 sre_compile.py:172(_compile_charset)
     1    0.000    0.000    0.000    0.000 sre_compile.py:201(_optimize_charset)
     4    0.000    0.000    0.000    0.000 sre_compile.py:25(_identityfunction)
   3/1    0.000    0.000    0.000    0.000 sre_compile.py:33(_compile)

Both of these modules should give you an idea about where to look for bottlenecks.

Also, to get to grips with the output of profile, have a look at this post

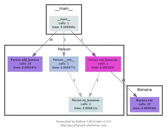
pycallgraph

NOTE pycallgraph has been officially abandoned since Feb. 2018. As of Dec. 2020 it was still working on Python 3.6 though. As long as there are no core changes in how python exposes the profiling API it should remain a helpful tool though.

This module uses graphviz to create callgraphs like the following:

callgraph example

You can easily see which paths used up the most time by colour. You can either create them using the pycallgraph API, or using a packaged script:

pycallgraph graphviz -- ./mypythonscript.py

The overhead is quite considerable though. So for already long-running processes, creating the graph can take some time.

exhuma
  • 20,071
  • 12
  • 90
  • 123
  • 16
    If using cProfile there is also an option to profile the whole script and save results to a file with `python -m cProfile -o results.prof myscript.py`. The oputput file can then be very nicely presented in a browser by a program called [SnakeViz](https://jiffyclub.github.io/snakeviz/) using `snakeviz results.prof` – nikicc Aug 20 '15 at 16:05
  • pycallgraph's last release was [in 2013](https://pypi.org/project/pycallgraph/#history) and it's been officially abandoned [since 2018](https://github.com/gak/pycallgraph) – Boris Verkhovskiy Dec 22 '20 at 16:36
  • @Boris That is good to know. I have actually used it yesterday and - at least for now - it still works. I will update the post. Thatnk you for the info. – exhuma Dec 23 '20 at 11:12
  • I installed pycallgraph using `pip install pycallgraph`. If I run the command above on my script I get the following error `'pycallgraph' is not recognized as an internal or external command, operable program or batch file.` Any idea why that is the case? – Gilfoyle May 04 '21 at 12:12
  • When running `pip install` it will create executables in a specific folder that needs to be on your `PATH` environment variable. This depends on your Python installation. I recommend to either install tools like these into your virtual environment, or via [pipx](https://pipxproject.github.io/pipx/). pipx still requires you to have the appropriate folders on you `PATH` but makes management of executables in general easier. – exhuma May 05 '21 at 16:31
  • What should I set `` to? – Tom Mar 24 '23 at 14:03
  • 1
    @Tom you can simply leave it empty. For example, timing the print statement: `timeit.timeit(stmt='print(1)')` As you can see, I simply did not specify anything for the timer. You only need to specify it if you need a non-standard timing function. And that is probably out of scope of this answer and you should have a look at the official Python docs. – exhuma Jul 19 '23 at 17:46
44

I use a simple decorator to time the func

import time

def st_time(func):
    """
        st decorator to calculate the total time of a func
    """

    def st_func(*args, **keyArgs):
        t1 = time.time()
        r = func(*args, **keyArgs)
        t2 = time.time()
        print("Function=%s, Time=%s" % (func.__name__, t2 - t1))
        return r

    return st_func
Alex Antonov
  • 14,134
  • 7
  • 65
  • 142
Danyun Liu
  • 3,072
  • 24
  • 22
18

The timeit module was slow and weird, so I wrote this:

def timereps(reps, func):
    from time import time
    start = time()
    for i in range(0, reps):
        func()
    end = time()
    return (end - start) / reps

Example:

import os
listdir_time = timereps(10000, lambda: os.listdir('/'))
print "python can do %d os.listdir('/') per second" % (1 / listdir_time)

For me, it says:

python can do 40925 os.listdir('/') per second

This is a primitive sort of benchmarking, but it's good enough.

Sam Watkins
  • 7,819
  • 3
  • 38
  • 38
  • 11
    @exhuma, I forget the details and maybe was hasty in my assessment! I think I said "weird" because it takes two chunks of code as strings (rather than function / lambda). But I can see the value in that when timing very short-running segments of code. I guess I said "slow" because it defaults to 1,000,000 loops and I didn't look at how to adjust that! I like that my code divides by the number of reps already. But timeit is no doubt a better solution, I apologise for dissing it. – Sam Watkins Oct 21 '13 at 00:31
12

I usually do a quick time ./script.py to see how long it takes. That does not show you the memory though, at least not as a default. You can use /usr/bin/time -v ./script.py to get a lot of information, including memory usage.

Martin Ueding
  • 8,245
  • 6
  • 46
  • 92
  • 1
    just a remember, this command `/usr/bin/time` with `-v` option is not available as default in many distros, has to be installed. `sudo apt-get install time` in debian, ubuntu, etc. `pacman -S time` archlinux – Rui Andrada Oct 06 '13 at 20:40
10

Memory Profiler for all your memory needs.

https://pypi.python.org/pypi/memory_profiler

Run a pip install:

pip install memory_profiler

Import the library:

import memory_profiler

Add a decorator to the item you wish to profile:

@profile
def my_func():
    a = [1] * (10 ** 6)
    b = [2] * (2 * 10 ** 7)
    del b
    return a

if __name__ == '__main__':
    my_func()

Execute the code:

python -m memory_profiler example.py

Recieve the output:

 Line #    Mem usage  Increment   Line Contents
 ==============================================
 3                           @profile
 4      5.97 MB    0.00 MB   def my_func():
 5     13.61 MB    7.64 MB       a = [1] * (10 ** 6)
 6    166.20 MB  152.59 MB       b = [2] * (2 * 10 ** 7)
 7     13.61 MB -152.59 MB       del b
 8     13.61 MB    0.00 MB       return a

Examples are from the docs, linked above.

John Von Neumann
  • 617
  • 4
  • 15
8

snakeviz interactive viewer for cProfile

https://github.com/jiffyclub/snakeviz/

cProfile was mentioned at https://stackoverflow.com/a/1593034/895245 and snakeviz was mentioned in a comment, but I wanted to highlight it further.

It is very hard to debug program performance just by looking at cprofile / pstats output, because they can only total times per function out of the box.

However, what we really need in general is to see a nested view containing the stack traces of each call to actually find the main bottlenecks easily.

And this is exactly what snakeviz provides via its default "icicle" view.

First you have to dump the cProfile data to a binary file, and then you can snakeviz on that

pip install -u snakeviz
python -m cProfile -o results.prof myscript.py
snakeviz results.prof

This prints an URL to stdout which you can open on your browser, which contains the desired output that looks like this:

enter image description here

and you can then:

  • hover each box to see the full path to the file that contains the function
  • click on a box to make that box show up on the top as a way to zoom in

More profile oriented question: How can you profile a Python script?

Ciro Santilli OurBigBook.com
  • 347,512
  • 102
  • 1,199
  • 985
  • 1
    Great answer! Are there options that allow me to filter the results better? For example, I'm only interested in profiling my own functions. I would also like to profile all functions that are part of a specific script or class. Is that possible? – Gilfoyle May 04 '21 at 12:08
  • @Samuel thanks! Sorry but I don't know about the filtering. Do leave another comment if you end up finding something out or asking a new question about it. – Ciro Santilli OurBigBook.com May 04 '21 at 12:12
7

line_profiler (execution time line by line)

instalation

pip install line_profiler

Usage

  • Add a @profile decorator before function. For example:
@profile
def function(base, index, shift):
    addend = index << shift
    result = base + addend
    return result
  • Use command kernprof -l <file_name> to create an instance of line_profiler. For example:
kernprof -l test.py

kernprof will print Wrote profile results to <file_name>.lprof on success. For example:

Wrote profile results to test.py.lprof
  • Use command python -m line_profiler <file_name>.lprof to print benchmark results. For example:
python -m line_profiler test.py.lprof

You will see detailed info about each line of code:

Timer unit: 1e-06 s

Total time: 0.0021632 s
File: test.py
Function: function at line 1

Line #      Hits         Time  Per Hit   % Time  Line Contents
==============================================================
     1                                           @profile
     2                                           def function(base, index, shift):
     3      1000        796.4      0.8     36.8      addend = index << shift
     4      1000        745.9      0.7     34.5      result = base + addend
     5      1000        620.9      0.6     28.7      return result

memory_profiler (memory usage line by line)

instalation

pip install memory_profiler

Usage

  • Add a @profile decorator before function. For example:
@profile
def function():
    result = []
    for i in range(10000):
        result.append(i)
    return result
  • Use command python -m memory_profiler <file_name> to print benchmark results. For example:
python -m memory_profiler test.py

You will see detailed info about each line of code:

Filename: test.py

Line #    Mem usage    Increment  Occurences   Line Contents
============================================================
     1   40.246 MiB   40.246 MiB           1   @profile
     2                                         def function():
     3   40.246 MiB    0.000 MiB           1       result = []
     4   40.758 MiB    0.008 MiB       10001       for i in range(10000):
     5   40.758 MiB    0.504 MiB       10000           result.append(i)
     6   40.758 MiB    0.000 MiB           1       return result

Good Practice

Call a function many times to minimize environment impact.

ToTamire
  • 1,425
  • 1
  • 13
  • 23
5

If you don't want to write boilerplate code for timeit and get easy to analyze results, take a look at benchmarkit. Also it saves history of previous runs, so it is easy to compare the same function over the course of development.

# pip install benchmarkit

from benchmarkit import benchmark, benchmark_run

N = 10000
seq_list = list(range(N))
seq_set = set(range(N))

SAVE_PATH = '/tmp/benchmark_time.jsonl'

@benchmark(num_iters=100, save_params=True)
def search_in_list(num_items=N):
    return num_items - 1 in seq_list

@benchmark(num_iters=100, save_params=True)
def search_in_set(num_items=N):
    return num_items - 1 in seq_set

benchmark_results = benchmark_run(
   [search_in_list, search_in_set],
   SAVE_PATH,
   comment='initial benchmark search',
)  

Prints to terminal and returns list of dictionaries with data for the last run. Command line entrypoints also available.

enter image description here

If you change N=1000000 and rerun

enter image description here

v.grabovets
  • 607
  • 8
  • 8
4

Have a look at nose and at one of its plugins, this one in particular.

Once installed, nose is a script in your path, and that you can call in a directory which contains some python scripts:

$: nosetests

This will look in all the python files in the current directory and will execute any function that it recognizes as a test: for example, it recognizes any function with the word test_ in its name as a test.

So you can just create a python script called test_yourfunction.py and write something like this in it:

$: cat > test_yourfunction.py

def test_smallinput():
    yourfunction(smallinput)

def test_mediuminput():
    yourfunction(mediuminput)

def test_largeinput():
    yourfunction(largeinput)

Then you have to run

$: nosetest --with-profile --profile-stats-file yourstatsprofile.prof testyourfunction.py

and to read the profile file, use this python line:

python -c "import hotshot.stats ; stats = hotshot.stats.load('yourstatsprofile.prof') ; stats.sort_stats('time', 'calls') ; stats.print_stats(200)"
dalloliogm
  • 8,718
  • 6
  • 45
  • 55
  • Seems to me that this does the same as the profiler from the standard python library. Testing was not the topic of the question. Plus: `nose` relies on hotshot. It's no longer maintained since Python 2.5 and is only kept "for specialized usage" – exhuma Oct 20 '09 at 12:53
3

Be carefull timeit is very slow, it take 12 second on my medium processor to just initialize (or maybe run the function). you can test this accepted answer

def test():
    lst = []
    for i in range(100):
        lst.append(i)

if __name__ == '__main__':
    import timeit
    print(timeit.timeit("test()", setup="from __main__ import test")) # 12 second

for simple thing I will use time instead, on my PC it return the result 0.0

import time

def test():
    lst = []
    for i in range(100):
        lst.append(i)

t1 = time.time()

test()

result = time.time() - t1
print(result) # 0.000000xxxx
cieunteung
  • 1,725
  • 13
  • 16
  • 2
    `timeit` runs your function *many* times, to average out noise. The number of repeats is an option, see [Benchmarking run times in python](//stackoverflow.com/q/19193093) or the later part of the accepted answer on this question. – Peter Cordes May 30 '19 at 22:58
2

The easy way to quickly test any function is to use this syntax : %timeit my_code

For instance :

%timeit a = 1

13.4 ns ± 0.781 ns per loop (mean ± std. dev. of 7 runs, 100000000 loops each)
Arcyno
  • 4,153
  • 3
  • 34
  • 52
1

Based on Danyun Liu's answer with some convenience features, perhaps it is useful to someone.

def stopwatch(repeat=1, autorun=True):
    """
    stopwatch decorator to calculate the total time of a function
    """
    import timeit
    import functools
    
    def outer_func(func):
        @functools.wraps(func)
        def time_func(*args, **kwargs):
            t1 = timeit.default_timer()
            for _ in range(repeat):
                r = func(*args, **kwargs)
            t2 = timeit.default_timer()
            print(f"Function={func.__name__}, Time={t2 - t1}")
            return r
        
        if autorun:
            try:
                time_func()
            except TypeError:
                raise Exception(f"{time_func.__name__}: autorun only works with no parameters, you may want to use @stopwatch(autorun=False)") from None
        
        return time_func
    
    if callable(repeat):
        func = repeat
        repeat = 1
        return outer_func(func)
    
    return outer_func

Some tests:

def is_in_set(x):
    return x in {"linux", "darwin"}

def is_in_list(x):
    return x in ["linux", "darwin"]

@stopwatch
def run_once():
    import time
    time.sleep(0.5)

@stopwatch(autorun=False)
def run_manually():
    import time
    time.sleep(0.5)

run_manually()

@stopwatch(repeat=10000000)
def repeat_set():
    is_in_set("windows")
    is_in_set("darwin")

@stopwatch(repeat=10000000)
def repeat_list():
    is_in_list("windows")
    is_in_list("darwin")

@stopwatch
def should_fail(x):
    pass

Result:

Function=run_once, Time=0.5005391679987952
Function=run_manually, Time=0.500624185999186
Function=repeat_set, Time=1.7064883739985817
Function=repeat_list, Time=1.8905151920007484
Traceback (most recent call last):
  (some more traceback here...)
Exception: should_fail: autorun only works with no parameters, you may want to use @stopwatch(autorun=False)
Celsius
  • 104
  • 1
  • 9
1

There are several ways to benchmark Python scripts. One simple way to do this is by using the timeit module, which provides a simple way to measure the execution time of small code snippets. However, if you are looking for a more comprehensive benchmark that includes memory usage, you can use the memory_profiler package to measure memory usage.

To visualize your benchmarks, you can use the plotly library, which allows you to create interactive plots. You can create a line chart to display the execution time and memory usage for different input sizes.

Here's an example code snippet to benchmark two different implementations of a function that takes a matrix, row and column as inputs:

import timeit
import random
import numpy as np

from memory_profiler import memory_usage
from memory_profiler import profile

from plotly.subplots import make_subplots
import plotly.graph_objects as go


from memory_profiler import memory_usage
from memory_profiler import profile

from my.package.module import real_func_1, real_func_2

@profile
def func_impl_1(matrix, row, column):
    return real_func_1(matrix, row, column)

@profile
def func_impl_2(matrix, row, column):
    return real_func_2(matrix, row, column)


# Analysis range
x = list(range(3, 100))

# Time results
y1 = []
y2 = []

# Memory results
m1 = []
m2 = []


for i in x:
    # Random choice of parameters
    A = np.random.rand(i, i)
    rx = random.randint(0, i-1)
    ry = random.randint(0, i-1)

    t1 = 0
    t2 = 0

    m1_ = 0
    m2_ = 0

    for _ in range(10):
        t1 += timeit.timeit(
            lambda: func_impl_1(A, rx, ry),
            number=1,
        )

        t2 += timeit.timeit(
            lambda: func_impl_2(A, rx, ry),
            number=1,
        )

        m1_ += max(memory_usage(
            (lambda: func_impl_1(A, rx, ry),)
        ))

        m2_ += max(memory_usage(
            (lambda: func_impl_2(A, rx, ry),)
        ))


    y1.append(t1/100)
    y2.append(t2/100)

    m1.append(m1_/100)
    m2.append(m2_/100)

# Title of first graph:

fig = make_subplots(rows=2, cols=1, shared_xaxes=True, subplot_titles=("Time", "Memory"))

fig.add_trace(go.Scatter(x=x, y=y1, name='func_impl_1 time', legendgroup='1'), row=1, col=1)
fig.add_trace(go.Scatter(x=x, y=y2, name='func_impl_2 time', legendgroup='1'), row=1, col=1)

fig.add_trace(go.Scatter(x=x, y=m1, name='func_impl_1 memory', legendgroup='2'), row=2, col=1)
fig.add_trace(go.Scatter(x=x, y=m2, name='func_impl_2 memory', legendgroup='2'), row=2, col=1)


fig.update_layout(
    title="Performance of the functions",
    xaxis_title="Matrix size",
)

fig.update_yaxes(title_text="Time (s)", row=1, col=1)
fig.update_yaxes(title_text="Max Memory usage (MB)", row=2, col=1)

fig.show()

The graph: Graph with time and memory benchmark

Looking at the graph, it seems like both functions have similar memory usage, which is good to know. In terms of runtime, func_impl_2 seems to be generally faster than func_impl_1, which is also a positive finding. However, the difference in performance between the two functions is quite small, and there is a point where the performance of func_impl_1 surpasses that of func_impl_2 for very small input sizes. This may indicate that the simpler implementation of func_impl_1 is still a viable option for smaller inputs, even though func_impl_2 is generally faster. Overall, the graphs provide valuable insights into the performance of these functions and can help with decision-making when choosing which implementation to use in different scenarios.

Durval Carvalho
  • 145
  • 3
  • 7